Setup Wizard for REST-only Applications
If you are developing integrations for Bitrix24 using AI tools (Codex, Claude Code, Cursor), connect to the MCP server so that the assistant can utilize the official REST documentation.
The setup wizard for REST-only applications is a built-in form in Bitrix24 for applications without an interface. When developing, you only need to describe the fields in JSON format. The setup wizard will automatically generate a step-by-step form, collect the data, and send it to the specified handler.
Use the setup wizard:
- if the application does not have its own interface,
- for simple settings: text input in a field, selecting an option from a list,
- for an interface in the style of Bitrix24, without a separate UI,
- if the data from the callback handler for the installation event is insufficient.
How the Wizard Works
Specify the URL_SETTINGS parameter when registering the application in the developer's area. If the parameter is filled, after installing the application, the user will see a slider with the setup form.
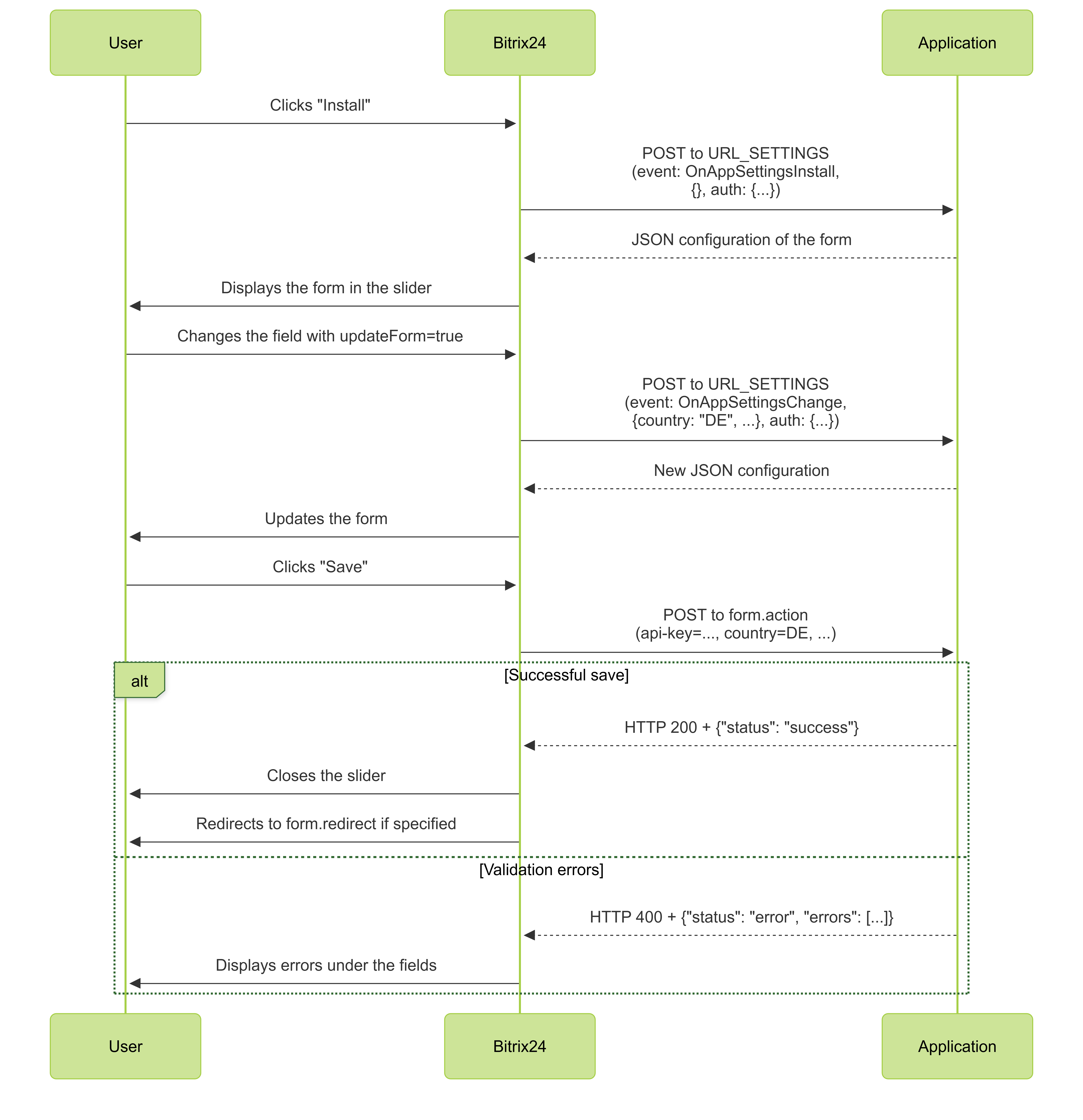
Form Lifecycle
- The user installs the application.
- Bitrix24 makes a POST request to
URL_SETTINGS. - The application returns the JSON configuration of the form.
- Bitrix24 displays the form in the slider.
- When
updateForm: true, Bitrix24 requestsURL_SETTINGSagain. - The user clicks "Save," and the data is sent to
form.action. - The application returns
successor a list of errors. Onsuccess, Bitrix24 closes the slider and, if necessary, redirects toform.redirect.

Structure of JSON Configuration
The configuration consists of three blocks:
- header,
- steps with fields,
- save parameters.
Header
The header sets the title of the settings page and the version of the builder.
{
"title": "Wizard Title",
"version": "1"
}
Required parameters are marked with *
|
Name |
Description |
|
title* |
Title in the interface |
|
version* |
Version of the builder, always |
Steps
steps is an array of steps. Each step describes a separate screen of the form.
{
"id": "step1",
"title": "API Key",
"description": "Enter the access key",
"fields": [
{
"id": "api-key",
"name": "api-key",
"type": "input",
"label": "API Key",
"placeholder": "Enter API Key"
}
]
}
Required parameters are marked with *
|
Name |
Description |
|
id* |
Unique identifier of the step |
|
title* |
Title of the step |
|
description |
Explanatory text |
|
help |
Flag to display the help icon |
|
fields* |
Array of fields, detailed description |
Fields Parameter
Required parameters are marked with *
|
Name |
Description |
|
id* |
Identifier of the field |
|
name* |
Name of the field, key in the data |
|
type* |
Type of the field:
|
|
label |
Label above the field |
|
placeholder |
Hint inside the field |
|
value |
Default value |
|
items |
List of options for |
|
updateForm |
Flag to update the form when the field changes |
If the updateForm parameter is set to true, Bitrix24 will request URL_SETTINGS again and pass the current field values in the request. This allows updating the form while the user is filling it out. For example, you can add a new field with a list of regions based on the selected value in the country field.
Save Parameters
The form block describes where to send the data and which buttons to display.
"form": {
"id": "config-form",
"action": "https://example.com/save-handler.php",
"clientId": "local.123...",
"redirect": "/crm/",
"saveCaption": "Save",
"cancelCaption": "Cancel"
}
Required parameters are marked with *
|
Name |
Description |
|
id* |
Identifier of the form |
|
action* |
URL of the save handler |
|
clientId* |
Identifier of the application client_id |
|
redirect |
Path after successful saving |
|
saveCaption |
Label of the "Save" button |
|
cancelCaption |
Label of the "Cancel" button |
Example Configuration
{
"title": "Storecove e-invoice connector",
"version": "1",
"steps": [
{
"id": "step1",
"title": "API Key",
"description": "Enter the key from your Storecove account",
"fields": [
{
"id": "api-key",
"name": "api-key",
"type": "input",
"label": "Storecove API Key",
"placeholder": "Enter API Key"
}
]
},
{
"id": "step2",
"title": "Country",
"fields": [
{
"id": "country",
"name": "country",
"type": "dropdown-list",
"label": "Your Country",
"items": [
{ "value": "DE", "name": "Germany" },
{ "value": "US", "name": "United States" }
],
"updateForm": true
}
]
},
{
"id": "step3",
"title": "Company Details",
"fields": [
{
"id": "vat-id",
"name": "vat-id",
"type": "input",
"label": "VAT ID",
"placeholder": "Enter VAT ID"
}
]
}
],
"form": {
"id": "config-form",
"action": "https://example.com/save.php",
"clientId": "local.6537665f598492.98090704",
"redirect": "/",
"saveCaption": "Connect",
"cancelCaption": "Later"
}
}
URL_SETTINGS Handler
Bitrix24 sends a POST request to URL_SETTINGS to obtain the form configuration.
[
'event' => 'OnAppSettingsInstall', // or OnAppSettingsChange / OnAppSettingsDisplay
'data' => [ /* current field values */ ],
'auth' => [
'access_token' => '***',
'expires' => 1768385511,
'expires_in' => 3600,
'scope' => 'crm,bizproc,appform,user_brief,placement,catalog',
'domain' => 'some-domain.bitrix24.com',
'server_endpoint' => 'https://oauth.bitrix.info/rest/',
'status' => 'F',
'client_endpoint' => 'https://some-domain.bitrix24.com/rest/',
'member_id' => '***',
'refresh_token' => '***',
'user_id' => 431,
'client_id' => '***',
'application_token' => '***'
]
]
|
Name |
Description |
|
event |
Type of event:
|
|
data |
Current values of the form fields |
|
auth |
Authorization data |
Post-Save Handler
When the user clicks "Save," Bitrix24 sends the form data to the address specified in the form.action field.
$_POST = [
'data' => [
'api-key' => 'cc1107f4-...',
'country' => 'DE',
// other fields by name (name)
],
'auth' => [
'access_token' => '***',
'expires' => 1768385511,
'expires_in' => 3600,
'scope' => 'crm,bizproc,appform,user_brief,placement,catalog',
'domain' => 'some-domain.bitrix24.com',
'server_endpoint' => 'https://oauth.bitrix.info/rest/',
'status' => 'F',
'client_endpoint' => 'https://some-domain.bitrix24.com/rest/',
'member_id' => '***',
'refresh_token' => '***',
'user_id' => 431,
'client_id' => '***',
'application_token' => '***'
],
'saveform' => 'Y'
];
Example of reading data:
$data = $_POST['data'] ?? [];
$apiKey = $data['api-key'] ?? null;
$country = $data['country'] ?? null;
Successful Response
A successful response informs Bitrix24 that the data has been saved. After this, the slider closes. If the form.redirect parameter is set, a redirect will occur to the address specified in the parameter.
header("HTTP/1.1 200 OK");
header("Content-Type: application/json");
echo json_encode(['status' => 'success']);
Error Response
If the data is incorrect, return HTTP 400 and a list of errors. The field should match the value of name in the configuration.
header("HTTP/1.1 400 Bad Request");
header("Content-Type: application/json");
echo json_encode([
'status' => 'error',
'errors' => [
['field' => 'api-key', 'message' => 'Invalid API key format'],
['field' => 'country', 'message' => 'Country is required']
]
]);
Bitrix24 displays errors under the corresponding fields. You can return multiple errors for a single field.
Example Handler for Returning Status
<?php
$data = $_POST['data'] ?? [];
if (($data['api-key'] ?? null) === 'error')
{
header("HTTP/1.1 400 Bad Request");
header("Content-Type: application/json");
echo json_encode([
'status' => 'error',
'errors' => [
[
'field' => 'api-key',
'message' => 'You input invalid value',
],
[
'field' => 'api-key',
'message' => 'You input invalid value 2',
],
],
]);
exit();
}
file_put_contents('./settings.json', json_encode($_POST));
header("HTTP/1.1 200 OK");
header("Content-Type: application/json");
echo json_encode(['status' => 'success']);
exit();
?>
Deprecated Method for Displaying the Form
The appform.show method is an alternative way to open the form via the push event showForm.
Features:
- requires an active user session in Bitrix24, otherwise the event is lost,
- needs
access_tokento call on behalf of the user.
Example of Calling appform.show via PHP SDK
use Bitrix24\SDK\Core\Credentials\ApplicationProfile;
use Bitrix24\SDK\Services\ServiceBuilderFactory;
use Psr\Log\NullLogger;
use Symfony\Component\EventDispatcher\EventDispatcher;
use Symfony\Component\HttpFoundation\Request;
require_once __DIR__ . '/vendor/autoload.php';
$appProfile = ApplicationProfile::initFromArray([
'BITRIX24_PHP_SDK_APPLICATION_CLIENT_ID' => 'local.6537665f598492.98090704',
'BITRIX24_PHP_SDK_APPLICATION_CLIENT_SECRET' => 'client_secret',
'BITRIX24_PHP_SDK_APPLICATION_SCOPE' => 'crm,appform,placement',
]);
// It is assumed that the request came from Bitrix24 (placement)
$serviceBuilder = ServiceBuilderFactory::createServiceBuilderFromPlacementRequest(
Request::createFromGlobals(),
$appProfile,
new EventDispatcher(),
new NullLogger()
);
$config = [
'title' => 'Push-initiated Form',
'version' => '1',
'steps' => [
[
'id' => 'step1',
'title' => 'API Key',
'fields' => [
['id' => 'key', 'name' => 'key', 'type' => 'input']
]
]
],
'form' => [
'id' => 'config-form',
'action' => 'https://example.com/save.php',
'clientId' => 'local.6537665f598492.98090704',
'redirect' => '/'
]
];
try {
$serviceBuilder->core->call('appform.show', [
'config' => json_encode($config, JSON_THROW_ON_ERROR)
]);
} catch (\Throwable $e) {
// error handling
}
The primary method is the automatic request to URL_SETTINGS after the application is installed. The appform.show method is deprecated.